Destiny 2 Wishing Well Emblem

Destiny 2 Wishing Well Emblem

Destiny 2 Wishing Well Emblem. Once your pods are in place, the planter’s wicking system will begin to draw water up to the seeds, initiating the germination process. The studio would be minimalist, of course, with a single perfect plant in the corner and a huge monitor displaying some impossibly slick interface or a striking poster. Yarn comes in a vast array of fibers, from traditional wool and cotton to luxurious alpaca and silk, each offering its own unique qualities and characteristics. Beyond these core visual elements, the project pushed us to think about the brand in a more holistic sense. This act of creation involves a form of "double processing": first, you formulate the thought in your mind, and second, you engage your motor skills to translate that thought into physical form on the paper.15 This dual engagement deeply impresses the information into your memory. It is a story of a hundred different costs, all bundled together and presented as a single, unified price. The system uses a camera to detect the headlights of oncoming vehicles and the taillights of preceding vehicles, then automatically toggles between high and low beams as appropriate. The images are not aspirational photographs; they are precise, schematic line drawings, often shown in cross-section to reveal their internal workings. It is a catalog that sells a story, a process, and a deep sense of hope. The very idea of a printable has become far more ambitious. Genre itself is a form of ghost template. The accompanying text is not a short, punchy bit of marketing copy; it is a long, dense, and deeply persuasive paragraph, explaining the economic benefits of the machine, providing testimonials from satisfied customers, and, most importantly, offering an ironclad money-back guarantee. This is not to say that the template is without its dark side. Sometimes it might be an immersive, interactive virtual reality environment. The chart is a brilliant hack.

Comprehensive Review

It has introduced new and complex ethical dilemmas around privacy, manipulation, and the nature of choice itself. A flowchart visually maps the sequential steps of a process, using standardized symbols to represent actions, decisions, inputs, and outputs.21 The primary strategic value of this chart lies in its ability to make complex workflows transparent and analyzable, revealing bottlenecks, redundancies, and non-value-added steps that are often obscured in text-based descriptions.21 In the context of Business Process Management (BPM), creating a flowchart of a current-state process is the critical first step toward improvement, as it establishes a common, visual understanding among all stakeholders.22 This shared visual reference provided by the chart facilitates collaborative problem-solving, allowing teams to pinpoint areas of inefficiency and collectively design a more streamlined future-state process. Studying architecture taught me to think about ideas in terms of space and experience. When replacing a component like a servo drive, it is critical to first back up all parameters from the old drive using the control interface, if possible. The blank artboard in Adobe InDesign was a symbol of infinite possibility, a terrifying but thrilling expanse where anything could happen. Each community often had its own distinctive patterns, passed down through generations, which served both functional and decorative purposes. Each card, with its neatly typed information and its Dewey Decimal or Library of Congress classification number, was a pointer, a key to a specific piece of information within the larger system. It includes a library of reusable, pre-built UI components. The seatback should be adjusted to an upright position that provides full support to your back, allowing you to sit comfortably without leaning forward. The low initial price of a new printer, for example, is often a deceptive lure. The neat, multi-column grid of a desktop view must be able to gracefully collapse into a single, scrollable column on a mobile phone. Ethical design confronts the moral implications of design choices. Each component is connected via small ribbon cables or press-fit connectors. Printable flashcards are a classic and effective tool for memorization, from learning the alphabet to mastering scientific vocabulary. As I navigate these endless digital shelves, I am no longer just a consumer looking at a list of products. This new awareness of the human element in data also led me to confront the darker side of the practice: the ethics of visualization. If the download process itself is very slow or fails before completion, this is almost always due to an unstable internet connection. Now, we are on the cusp of another major shift with the rise of generative AI tools. To understand any catalog sample, one must first look past its immediate contents and appreciate the fundamental human impulse that it represents: the drive to create order from chaos through the act of classification. Your vehicle is equipped with an electronic parking brake, operated by a switch on the center console.

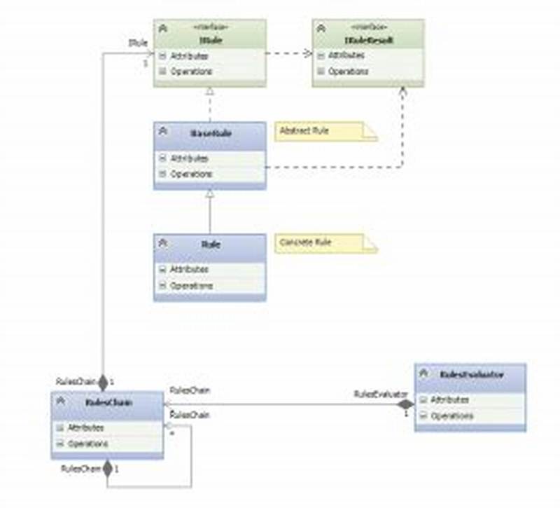
Rules Design Pattern
Rules Design Pattern
Abc Pattern Activities
Abc Pattern Activities
Marine To Air Force Mos Conversion Chart
Marine To Air Force Mos Conversion Chart
Sync Google Calendar To Icalendar
Sync Google Calendar To Icalendar
Wilson County Schools Calendar 24 25
Wilson County Schools Calendar 24 25
Free Printable Florida Coloring Pages
Free Printable Florida Coloring Pages

Conclusion

Tambour involved using a small hook to create chain-stitch embroidery on fabric, which closely resembles modern crochet techniques. Just like learning a spoken language, you can’t just memorize a few phrases; you have to understand how the sentences are constructed. A poorly designed chart, on the other hand, can increase cognitive load, forcing the viewer to expend significant mental energy just to decode the visual representation, leaving little capacity left to actually understand the information. My toolbox was growing, and with it, my ability to tell more nuanced and sophisticated stories with data. The catalog is no longer a shared space with a common architecture. Do not overheat any single area, as excessive heat can damage the display panel. A KPI dashboard is a visual display that consolidates and presents critical metrics and performance indicators, allowing leaders to assess the health of the business against predefined targets in a single view.25 An effective dashboard chart is always designed with a specific audience in mind, tailoring the selection of KPIs and the choice of chart visualizations—such as line graphs for trends or bar charts for comparisons—to the informational needs of the viewer.25 The strategic power of this chart lies in its ability to create a continuous feedback loop; by visually comparing actual performance to established benchmarks, the chart immediately signals areas that are on track, require attention, or are underperforming.25 This makes the KPI dashboard chart a vital navigational tool for modern leadership, enabling rapid, informed strategic adjustments.The utility of the printable chart extends profoundly into the realm of personal productivity and household management, where it brings structure and clarity to daily life. I learned about the critical difference between correlation and causation, and how a chart that shows two trends moving in perfect sync can imply a causal relationship that doesn't actually exist. Beyond the ethical and functional dimensions, there is also a profound aesthetic dimension to the chart. The visual language is radically different. Some common types include: Reflect on Your Progress: Periodically review your work to see how far you've come. They are discovered by watching people, by listening to them, and by empathizing with their experience. The new drive must be configured with the exact same parameters to ensure proper communication with the CNC controller and the motor. We don't have to consciously think about how to read the page; the template has done the work for us, allowing us to focus our mental energy on evaluating the content itself. Designers use drawing to develop concepts and prototypes for products, buildings, and landscapes.

You do not have to wait for a product to be shipped. My journey into understanding the template was, therefore, a journey into understanding the grid. A desoldering braid or pump will also be required to remove components cleanly. It acts as an internal compass, providing a stable point of reference in moments of uncertainty and ensuring that one's life choices are not merely reactive, but are deliberate steps in the direction of a self-defined and meaningful existence. The page is cluttered with bright blue hyperlinks and flashing "buy now" gifs. A study schedule chart is a powerful tool for taming the academic calendar and reducing the anxiety that comes with looming deadlines.47 Creating an effective study chart involves more than just listing subjects; it requires a strategic approach to time management. Suddenly, the nature of the "original" was completely upended. The work would be a pure, unadulterated expression of my unique creative vision. This transition from a universal object to a personalized mirror is a paradigm shift with profound and often troubling ethical implications. The goal is not to come up with a cool idea out of thin air, but to deeply understand a person's needs, frustrations, and goals, and then to design a solution that addresses them.

Related Topics